Intro HTTP client
Lightweight online HTTP client (https://alljson.com/open-http)
The HTTP Client provides the ability to send REST requests from the browser to external resources via the HTTP protocol and receive responses, typically in JSON format.
Alljson HTTP Client is a lightweight counterpart to popular applications such as curl or postman.
Requests in the HTTP Client need to be written in text format (see next topic HTTP Requests).
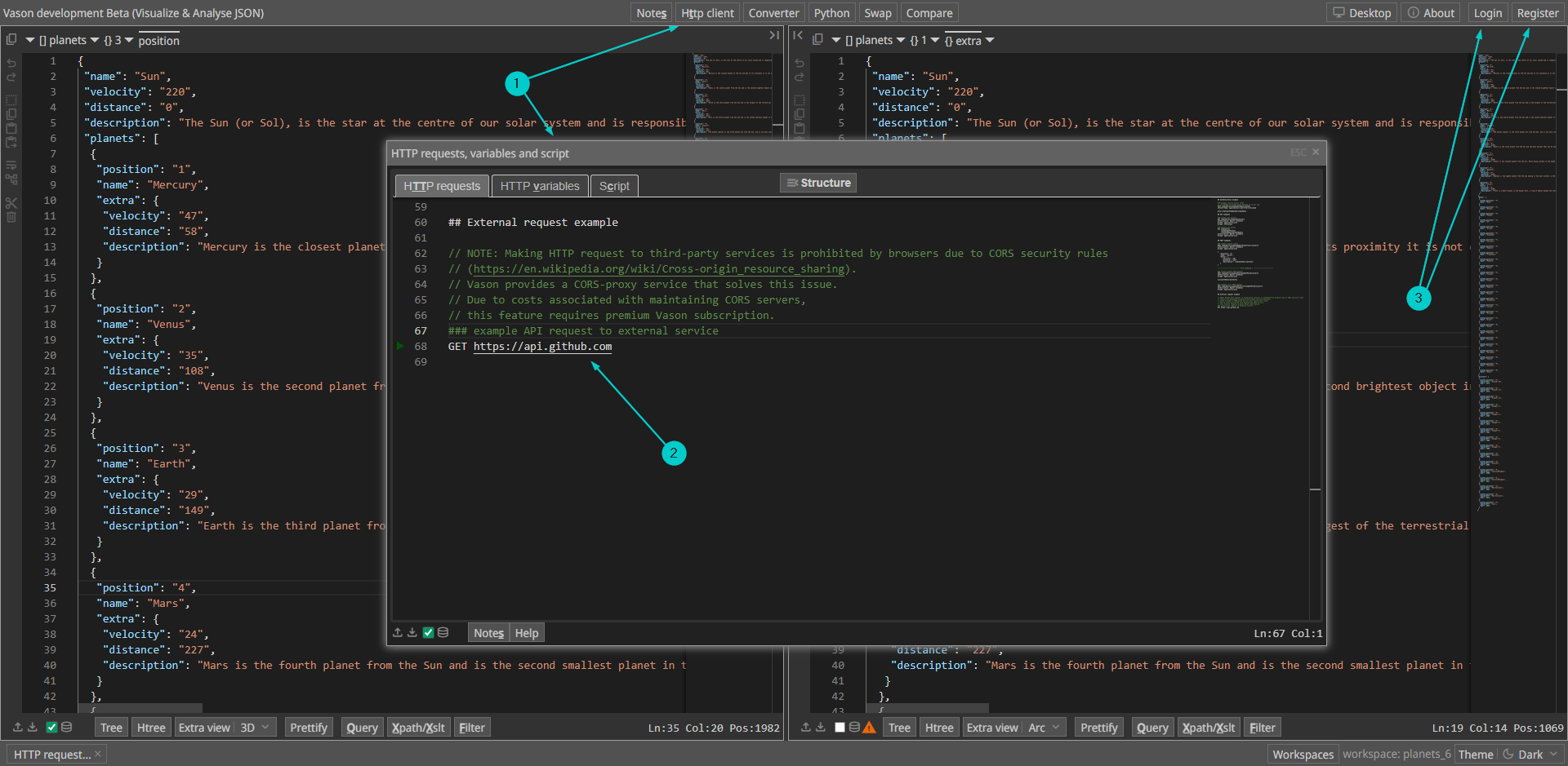
NOTE: Making HTTP request to third-party services is prohibited by browsers due to CORS security rules
Wikipedia: Cross-origin resource sharing
Alljson provides a CORS-proxy service that solves this issue. Due to costs associated with maintaining CORS servers, this feature requires premium Alljson subscription.
To access local resources on your network, you can use the desktop version of Alljson. The desktop version allows making requests directly without the need for a CORS proxy.
To facilitate operations with remote data, Alljson features an HTTP client with an integrated scripting system. This enables users to automate the flow and processing of data. See Script
HTTP client window

-
Click the
HTTP clientbutton on header to open theHTTP clientwindow. -
A simple HTTP request has the following format:
- Three hash symbols (###), followed by the title or description of the request
- On a new line, the HTTP request method (for example, GET) and the resource address (URL)
- For additional information see next topic HTTP Requests
-
However, since the HTTP Client is the only feature of Alljson available by subscription, it is necessary to:
- Register in the Alljson application
- Log in to the system
- Subscribe to the premium plan.
Registration in the Alljson application

Logging in to the system

Subscription to the premium plan
- Open the subscription window
- Pay for a monthly or yearly subscription
- After paying the subscription, you will receive a Premium account, so you can use the Alljson HTTP Client to send requests. There is a 7-day free trial period during which you can use Alljson HTTP Client for free. Within this period, you can cancel the subscription without losing money.



