JSON Format view
Format JSON (https://alljson.com/open-format)
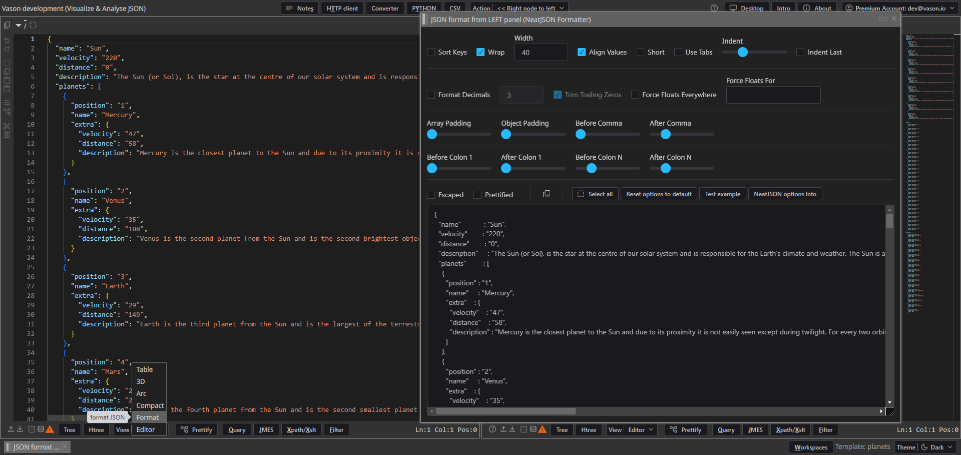
The JSON Format
window allows you to format JSON in various forms and copy formatted JSON to clipboard.
See more information NeatJSON.


Format options
- Sort Keys — Sort objects' keys in alphabetical order
- Wrap — Maximum line width before wrapping
- Align Values — When wrapping objects, line up the colons (per object)
- Short — Put opening brackets on the same line as the first value, closing brackets on the same line as the last
- This causes the indent and indentLast options to be ignored, instead basing indentation on array and object padding.
- Indent — Whitespace used to indent each level when wrapping
- Indent Last — Indent the closing bracket/brace for arrays and objects
-
Format Decimals — Decimal precision for non-integer numbers
-
Trim Trailing Zeros — Remove extra zeros at the end of floats, e.g. 1.2000 becomes 1.2
-
Force Floats Everywhere — Force every integer value written to the file to be a float, e.g. 12 becomes 12.0
-
Force Floats For — Specify an array of object key names under which all integer values are treated as floats. For example,
- serializing
{a:[1, 2, {a:3, b:4}], c:{a:5, d:6} with 'Force Floats For': ['a']
- would produce
{"a":[1.0, 2.0, {"a":3.0, "b":4}], "c":{"a":5.0, "d":6}}
- serializing
- Array Padding — Number of spaces to put inside brackets for arrays
- Object Padding — Number of spaces to put inside braces for objects
- Before Comma — Number of spaces to put before commas (for both arrays and objects)
- After Comma — Number of spaces to put after commas (for both arrays and objects)
- Before Colon 1 — Number of spaces before a colon when the object is on one line
- After Colon 1 — Number of spaces after a colon when the object is on one line
- Before Colon N — Number of spaces before a colon when the object is on multiple lines
- After Colon N — Number of spaces after a colon when the object is on multiple lines
- Escaped - Format JSON with escaped quotes to enable direct pasting within a string
- Prettified - Format JSON without changing indentation